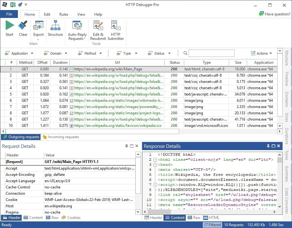
主要功能
- 支持HTTP和HTTPS(SSL加密)网络协议的跟踪和调试:HTTPDebugger可以查看HTTP/HTTPS协议连接的详细过程和返回结果。
- 允许多种连接方式:支持GET/POST/HEAD/PUT四种连接方式。
- 支持HTTP的Proxy代理:自动处理重定向(Redirect)功能。
- 自动处理Cookie的接收和发送:可以自行设置和增加HTTP请求命令的参数。
- 可视化数据分析:以图表的形式展示流量,帮助查找最慢和最大的请求、请求最多的域和内容类型。
- 内置查看器:支持多种数据类型的内置查看器,包括HTTP头查看器、HTML/JS/CSS查看器(带有语法高亮显示)、XML/JSON树查看器、Cookie viewer、URL Params viewer、图像查看器、HTTP会话摘要查看器等。
- 查看本地服务器的传入HTTP流量:可以查看本地运行的web服务器的传入HTTP流量,适用于节点.js、IIS-Express、Apache等。
- 数据转换:内置URL/文本转换器,用于解码(或编码)URL、Base64或十六进制编码字符串。
- 导出和筛选数据:HTTPDebugger可以将所有捕获的HTTP/HTTPS流量导出到Microsoft Excel,或以XML、JSON、CSV、TXT或二进制格式保存到磁盘进行功能分析。通过使用类似Microsoft Excel的筛选器或创建更高级的筛选器,可以轻松筛选出不必要的数据。
- 按时间顺序编号请求:HTTPDebugger自动按时间顺序对所有请求进行编号。
- 保存和还原会话:HTTPDebugger可以将当前会话保存到文件中,从会话文件还原后,HTTPDebugger中的数据与保存时的数据完全相同。
- 灵活的用户界面:可以根据个人喜好自定义HTTPDebugger的界面。
声明;本站所提供的资源均来自互联网,仅作为收集整理,不对其准确性、真实性、可用性和合法性做出保证。本站所提供的所有资源仅供学习参考、思路扩展和技术借鉴之用。如果您需要使用这些资源,请自行寻找渠道获取正版资源。 虚拟物品具有复制性和可传播性,我们无法控制其使用方式。一旦您下单购买虚拟物品,我们不接受任何退换货理由,请您谨慎考虑后下单购买。如果在资源使用过程中侵犯了您的权益,请您理解,并请联系我们24小时内处理,联系邮箱为:745879832@qq.com。 谢谢理解和支持!








