声明;本站所提供的资源均来自互联网,仅作为收集整理,不对其准确性、真实性、可用性和合法性做出保证。本站所提供的所有资源仅供学习参考、思路扩展和技术借鉴之用。如果您需要使用这些资源,请自行寻找渠道获取正版资源。 虚拟物品具有复制性和可传播性,我们无法控制其使用方式。一旦您下单购买虚拟物品,我们不接受任何退换货理由,请您谨慎考虑后下单购买。如果在资源使用过程中侵犯了您的权益,请您理解,并请联系我们24小时内处理,联系邮箱为:281679559@qq.com。 谢谢理解和支持!
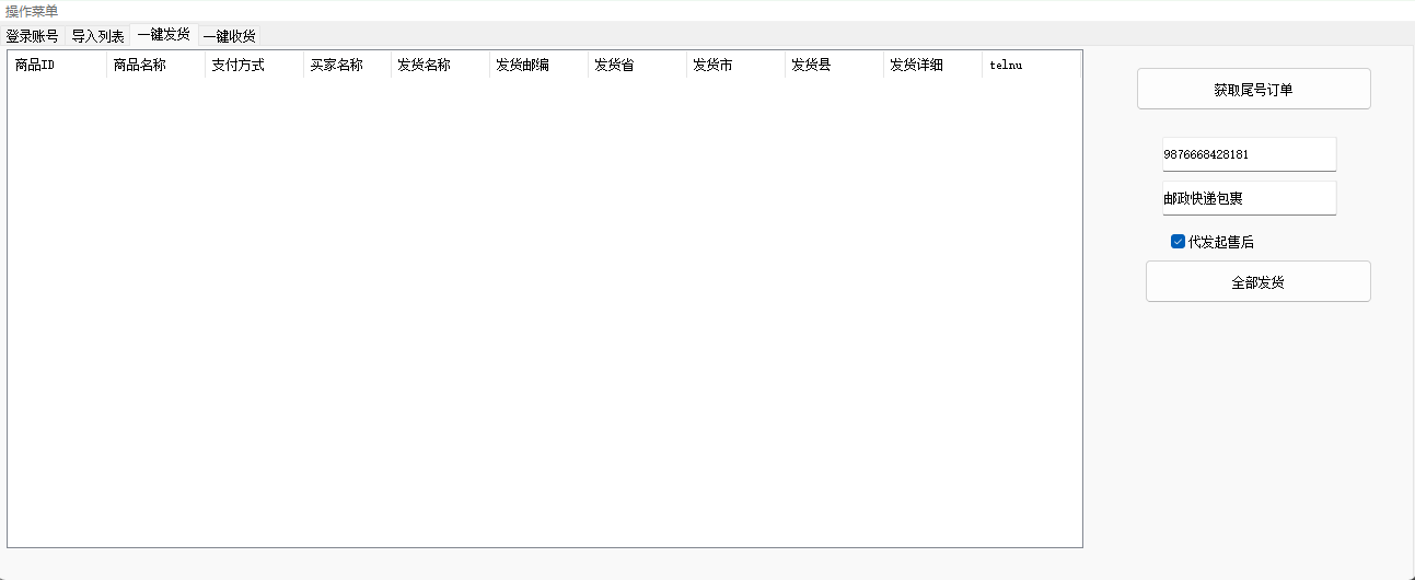
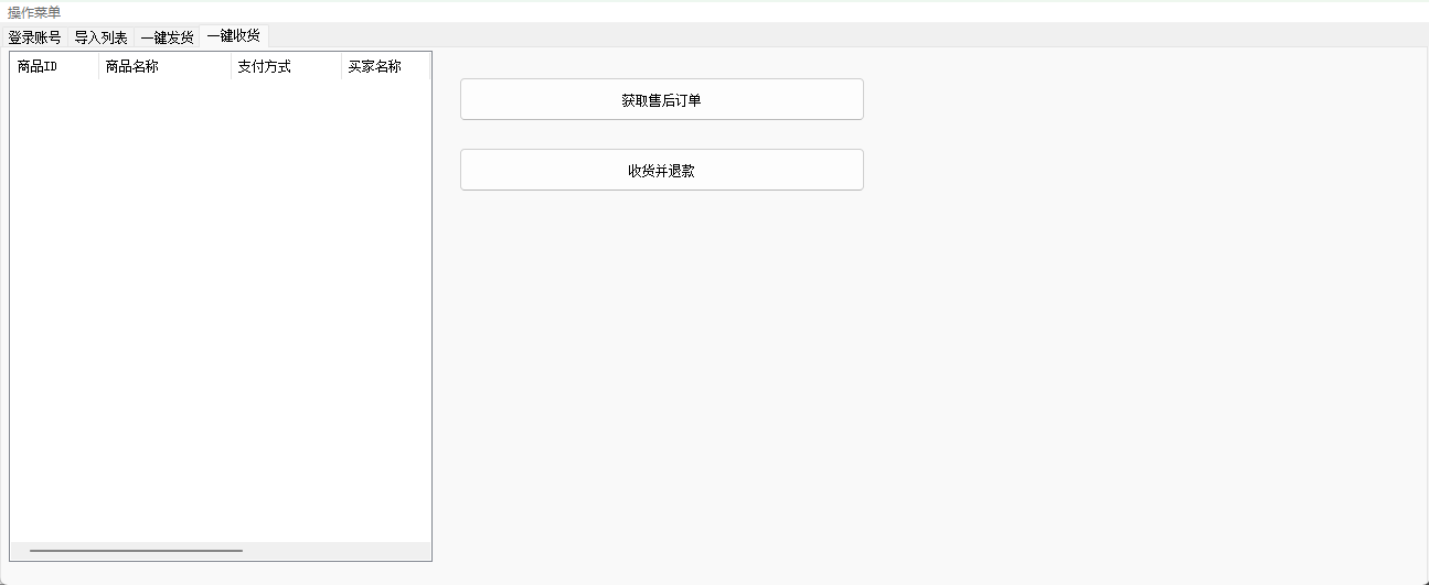
微信小店协议操作
-
免费下载或者VIP会员资源能否直接商用?本站所有资源版权均属于原作者所有,这里所提供资源均只能用于参考学习用,请勿直接商用。若由于商用引起版权纠纷,一切责任均由使用者承担。更多说明请参考 VIP介绍。
-
提示下载完但解压或打开不了?最常见的情况是下载不完整: 可对比下载完压缩包的与网盘上的容量,若小于网盘提示的容量则是这个原因。这是浏览器下载的bug,建议用百度网盘软件或迅雷下载。 若排除这种情况,可在对应资源底部留言,或联络我们。
-
找不到素材资源介绍文章里的示例图片?对于会员专享、整站源码、程序插件、网站模板、网页模版等类型的素材,文章内用于介绍的图片通常并不包含在对应可供下载素材包内。这些相关商业图片需另外购买,且本站不负责(也没有办法)找到出处。 同样地一些字体文件也是这种情况,但部分素材会在素材包内有一份字体下载链接清单。
-
付款后无法显示下载地址或者无法查看内容?如果您已经成功付款但是网站没有弹出成功提示,请联系站长提供付款信息为您处理
-
购买该资源后,可以退款吗?源码素材属于虚拟商品,具有可复制性,可传播性,一旦授予,不接受任何形式的退款、换货要求。请您在购买获取之前确认好 是您所需要的资源





